
1.2: Layout, Tampilan, dan Sumber Daya · GitBook

Tutorial Linear Layout (1/2) | Jago Ngoding

Cara Mudah Belajar Layout di Android Studio - BACA CODING

Cara membuat ListView dengan kombinasi Icon dan text

Tutorial CheckBox Android Studio Beserta Contoh Aplikasi - Cara Tutorial Terbaru

Membuat Border EditText atau TextView di Android Studio

Tutorial Membuat Aplikasi Input Text (EditText) Android Studio - Cara Tutorial Terbaru

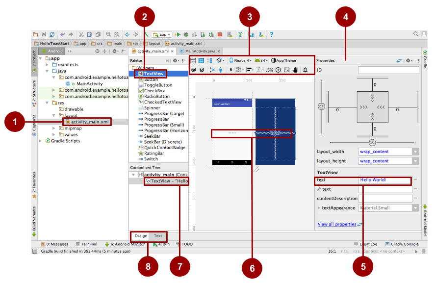
1.3: Menggunakan Elemen TextView · GitBook

NGODING CODING: Cara Menampilkan Text yang diinput pada TextFields di Android Studio

3 Cara Mengatasi Layar Preview Design Tidak Muncul di Android Studio - MasBilly.com | Sharing is Caring

Tips Mengirim Data Antar Activity di Android Studio - Dicoding Blog

Membuat UI dengan Layout Editor | Developer Android | Android Developers

Button onClick Android Studio - Membuat Tombol Berfungsi saat di Klik - Cara Tutorial Terbaru

Di mana adalah Android Studio letak preview?

Tutorial Button, EditText, dan Textview di Android Studio | by Axellageraldinc Adryamarthanino | Medium

Men-debug tata letak dengan Layout Inspector dan Layout Validation | Developer Android | Android Developers
Tutorial Lengkap Belajar Android | PDF

Mengatasi Layar Preview Design Tidak Muncul Pada Android Studio | by Mei Rusfandi | Medium

Kemudahan Version Control dengan Git di Android Studio

Belajar Cara Membuat TextInputLayout Android Material Design - WILDAN TECHNO ART

Text/Design Tab Missing New Android Project on Android Studio IDE - Stack Overflow

Mempelajari macam-macam layout pada Android Studio - Androidays

Kenal Lebih Dekat dengan ConstraintLayout - Dicoding Blog

Mengatur Posisi Widget pada Layout xml Android Studio

1.2B: Menggunakan Layout · GitBook

√ Baru ! Cara Menggunakan TextView pada Android dengan Mudah
Android Developer Fundamentals Course – Concepts

Membuat metode input | Developer Android | Android Developers
![√ Android Studio - Cara Buat Sudut Tombol Bulat atau ROUNDED CORNERS [Androidx terbaru] - ekorkode.com](https://i2.wp.com/1.bp.blogspot.com/-EbHsxkdbyOs/XftSqMbJR4I/AAAAAAAAApY/NmGVEAf2Rrg7LFhCNvgZdjzmcLwCHFQEwCLcBGAsYHQ/s640/buat-tombol-bulat-ekorkode-5.png)
√ Android Studio - Cara Buat Sudut Tombol Bulat atau ROUNDED CORNERS [Androidx terbaru] - ekorkode.com

Bekerja dengan TextView di Android - Codepolitan

√ Baru ! Tutorial Custom Button pada Android Studio

MABRUUR: Pengenalan dan Tutorial TextView, ImageView, Button, serta Listener di Android Studio

cara berpindah halaman di android studio atau cara berpindah activity di android studio atau cara pindah layout dengan intent android belajar membuat intent androidstudio

Desain Android EditText untuk menampilkan pesan kesalahan seperti yang dijelaskan oleh google

Sebuah Panduan Menggunakan ConstraintLayout di Android Studio | by Bagus Aji Santoso | Medium

Membuat UI Responsif dengan ConstraintLayout | Developer Android | Android Developers